Policy relevant health related liveability indicator datasets for addresses in Australia’s 21 largest cities

The 2018 Australian National Liveability Study datasets provide a baseline set of policy-relevant health-related spatial indicators of local neighbourhood liveability and amenities for residential addresses and areas across Australia to support planning and research for healthy, sustainable cities.

Published in Research Data

Like

Share this post

Choose a social network to share with, or copy the URL to share elsewhere

This is a representation of how your post may appear on social media. The actual post will vary between social networks

Our lives are shaped by the opportunities available to us.  For many, the benefits of living in a neighbourhood that provides walkable access to the services, amenities, employment and community we rely on in our daily lives were highlighted through our recently shared experiences of the COVID-19 pandemic.  However, not all urban dwellers share equally in these benefits of city-life and inequities in access to the social determinants of health and wellbeing, or liveability, are often spatially as well as socio-economically patterned.

The open data from our 2018 Australian National Liveability Study of Australia's 21 most populous cities have been published  with a detailed description in Nature Scientific Data.  The datasets provide a rich baseline census of our pre-pandemic urban environments. Researchers can use the measures and indicators to better understand the health and wellbeing impacts of inequitable delivery of liveable neighbourhoods, while the data can be leveraged by community advocates, planners and government to map, plan and target projects to improve the delivery of healthier, more equitable and sustainable cities.

Spatial distribution of deciles of the urban liveability index calculated for residential address points across 21 of Australia’s most populous cities.
Spatial distribution of the urban liveability index for residential address points across 21 of Australia’s most populous cities.    For context, neighbouring cities have been retained in the sub-plot maps (e.g., Ballarat and Geelong are visible in Melbourne’s map, respectively to the west and southwest).

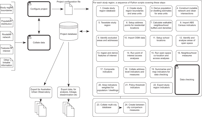
This national study was the outcome of more than decade of research by a multi-disciplinary team of Australian researchers, led from the Centre for Urban Research at Melbourne's RMIT University, and funded by The Australian Prevention Partnership Centre and National Health and Medical Research Council Centre of Research Excellence in Healthy, Liveable Communities.  The ambitions of the study were outlined in a 2016 project report, and their realisation was enabled through methods developed for calculating spatial urban liveability indicators for address points.  These methods were used for analyses included in the 2017 Creating Liveable Cities in Australia report, and further developed for the 2018 Australian National Liveability Study to leverage large-scale open data sets including OpenStreetMap to support subsequent dissemination through the Australian Urban Observatory at its launch in 2020, and now their publication as fully documented open data.

The datasets aim to provide measures at a range of scales from address points to whole of city summaries for indicators of liveable neighbourhoods:

safe, attractive, socially cohesive and inclusive, and environmentally sustainable; with affordable and diverse housing linked by convenient public transport, walking and cycling infrastructure to employment, education, public open space, local shops, health and community services, and leisure and cultural opportunities

Lowe et al., 2013

The core indicator dataset is comprised of more than 100 measures for 6,536,400 records for urban residential address locations across Australia’s 21 largest cities (5.1 GB) including spatial coordinates and a comprehensive set of area linkage attributes (Mesh Block, Statistical Area Levels 1-4, Suburb, LGA and City) allowing the data to be joined with Australian Bureau of Statistics Census data  and other data sets.  These indicators have also been aggregated as averages for Mesh Blocks (183,075 records; 427 MB), and at seven larger area scales including statistical areas, suburbs, local government areas and overall city summaries. 

 In addition to the core liveability indicator datasets, additional datasets are provided including estimates for distance in metres along pedestrian network to the closest of more than 100 kinds of destinations, as well as arrays of estimates for distance to these same destinations in metres up to 3200m as well as closest, in addition to access to areas of open space.  Examples are given to guide users on how to create their own custom indicators for specific destinations, for example by evaluating the number of recorded distances that are within some specific threshold distance of interest (e.g. count of supermarkets within 400 metres, 500 metres, 800 metres, 1600 metres, et cetera), or indicators of access to areas of open space based on proximity, public access, area, co-located amenities or other attributes.  Detailed guidance on using the data is also provided.

This data provides a rich resource that can be used stand alone or in conjunction with other datasets to help us understand how our urban environments shape our health and wellbeing.  As a snapshot in time, at a moment when we seek to build back better, the data provides a baseline set of measures that we can use to track progress towards delivering healthier, more resilient, and sustainable neighbourhoods.

Please sign in or register for FREE

If you are a registered user on Research Communities by Springer Nature, please sign in

Follow the Topic

Research Data
Research Communities > Community > Research Data

Related Collections

With Collections, you can get published faster and increase your visibility.

Data for crop management

This Scientific Data Collection welcomes submissions of Data Descriptors associated with datasets for crop management, which are essential for optimising agricultural productivity, sustainability, and food security.

Publishing Model: Open Access

Deadline: Apr 17, 2026

Data to support drug discovery

This Scientific Data collection aims to gather data descriptors on high-quality, reusable datasets relevant to the drug discovery and development process.

Publishing Model: Open Access

Deadline: Apr 22, 2026